How to increase conversions on a trucking website using FormDesigner

What is FormDesigner

FormDesigner is a web form builder that allows you to create absolutely any web form and customize it to suit your requirements. All this can be done without much programming knowledge. In a convenient editor, you create a form, and then embed its code on your site.

Where and how you can use the FormDesigner service on a trucking website

You can use the FormDesigner service to create a feedback form and calculator on advertising pages, as well as on pages intended for SEO. Basically, the user who visited the site wants to get advice and find out the cost of Transportation. These questions close these elements (form + calculator).

Calculator for trucking website

in our experience, it is worth sharpening a separate calculator for each page. For example, if a user gets to the page "cargo transportation Kharkiv – Kiev", then the calculator should also be made for this direction.

Let's try to make a trial version of the calculator for the page?

Log in to your merchant profile on the platform and click on the "Create Form" button:

How to increase conversions on a trucking website using FormDesigner 1

In the next step, select "Blank template" -> Create a new form.

Come up with a form name. Then you will be taken to the constructor, which will look like this:

How to increase conversions on a trucking website using FormDesigner 2

After that, you need to decide which elements the calculator will consist of. It should contain as few items as possible to increase the conversion rate. The amount of information that the user needs to provide should be minimal.

For example, you need to create a logistics calculator on the page "cargo transportation Kharkiv - Kiev". The calculator should contain the following fields: cargo weight, cargo volume, Your Name, and your phone number. The first two fields should be in the form of sliders, so that the user can set the necessary parameters by moving the slider (right-left).

You must warn the user that they will not receive the calculation online, but actually provide data. This data is analyzed by the dispatcher service and then the dispatcher calls the client back and announces the cost of Transportation.

It is not advisable to make such a calculator that calculates the cost online. Because too much data is taken into account in the calculation, this can make the calculator cumbersome if you provide all the data to fill in. Plus, the conversion rate to the request is reduced due to the user's unwillingness to provide such a large amount of information.

For example, what parameters affect the cost of Transportation? Weight, volume, nature of cargo, passing or separate delivery, cargo support, insurance, number of loading and unloading points, loading and unloading operations, cargo packaging, provision of hydroboard services, etc. See how much data you need to provide before you can accurately calculate the price. Based on this, we must set the minimum number of fields. The most optimal thing is, as mentioned earlier: weight, volume, user contacts. You don't even have to ask for a name. You can also request an email address instead of requesting a phone number. Be sure to note in the calculator that the user does not receive the cost calculation instantly. But after analyzing the data, the manager will write to it or call back and tell you the exact price.

So, let's start creating a calculator. Go to the Settings - Main parameters tab and enter the name of the calculator in the Form header field of the form. This name will be displayed on the site. Then click the Save button.

How to increase conversions on a trucking website using FormDesigner 3

Go to the second tab Fields. Here we will collect our calculator.

How to increase conversions on a trucking website using FormDesigner 4

So, select a field such as Slider in the Extra tab and drag it twice to the empty area on the right. Here's what should happen:

How to increase conversions on a trucking website using FormDesigner 5

To edit the Slider field, click on the Edit button, as shown in the screenshot below:

How to increase conversions on a trucking website using FormDesigner 6

This window opens:

How to increase conversions on a trucking website using FormDesigner 7

Items we are interested in: name, minimum value, maximum value, step.

You need to set your own parameters in these items. We will do this, call the first slider Weight (in tons), set the minimum value – 0, the maximum value – 22, step – 0.1. click the Save button.

Go to edit the second slider. There we are interested in the same items: name, minimum value, maximum value, step. Set your parameters, and also come up with your own field name. We'll do this: name of the second slider Volume (in m3), set the minimum value to 0, the maximum value to 86, step to 0.5. click Save.

Then drag the Phone field under the sliders. This is how it will look:

How to increase conversions on a trucking website using FormDesigner 8

Click on the pencil to edit this element. A window opens:

How to increase conversions on a trucking website using FormDesigner 9

We are interested in the following items: name, element width, hint inside the field (placeholder), Phone Number input mode, validation parameters, and also check the box next to Do not display the name in the form.

We give this field a name Phone. Set the width of the element at your own discretion. Hint inside the field (placeholder), Enter there – Your phone number.

Phone number input mode: select Enter the phone number using the specified mask.

Validation parameters: check the box next to Required field. Then click the Save button.

Below the Phone field, Place the Text field:

How to increase conversions on a trucking website using FormDesigner 10

Edit this field. Click Edit.

How to increase conversions on a trucking website using FormDesigner 11

Erite a note in the Text field, for example:

Attention! if you fill in the data in the calculator, you will not get the cost calculation right now. After you click the Calculate cost button, we receive the data, then analyze it, and then our manager calls you back and announces the cost of Transportation.

This is the first way to implement this note (in the calculator itself).

The second method is to place a note in front of the calculator itself.

You can use two methods at once.

Customize the form design to your liking. To customize the form design, go to the Theme tab.

How to increase conversions on a trucking website using FormDesigner 12

Setting up "Action on successful filling out of the Form"

Go to the Settings - Main parameters tab. We are interested in the Action on successful filling out of the Form form:

How to increase conversions on a trucking website using FormDesigner 13

After the user has filled out the form, they can display a special text, which is recommended to include the following information:

  1. Remind that the client can find reviews about the company on the Internet by entering the query: "company name Reviews";
  2. Specify the time after which the manager will contact them;
  3. Link to the reviews page;
  4. Links to social networks;
  5. Link to the gallery page of completed transportations;
  6. Company contacts (phone numbers, email address);
  7. Thank you to the client for the request left.

From the drop-down list, you can choose where the text will be displayed after filling out the form:

How to increase conversions on a trucking website using FormDesigner 14

Most popular places to display text: show text under a form or display text on a separate page. You can direct the user to a specially sharpened page (thank you page), where you can provide the necessary information, links, and show the gallery. Make this page the same style as the entire site. We recommend placing the calculator itself closer to the beginning of the page.

How to configure the button text to send data from the calculator

Go to the Settings - Appearance tab:

How to increase conversions on a trucking website using FormDesigner 15

And in the Text of form sending button enter your call to action. In the case of a calculator, it can be as follows: "Calculate the cost" or "Get a calculation". Click the Save button.

Where and how to set up an E-mail notifications for the administrator

Go to the Settings - E-mail notifications tab:

How to increase conversions on a trucking website using FormDesigner 16

In the E-mail of Admin to which letter will arrive, enter the E-mail address to which the data from the calculator will be sent after they are sent by the user. Set the slider Enable notification for Admin to enabled. You can enter several E-mail addresses to which notifications will be sent, to do this, click the plus sign Add e-mail.

Click the Save button.

How to add a privacy policy

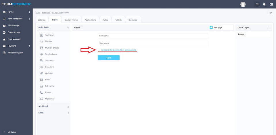
It is important to add a text to the calculator for consent to the processing of personal data, for example, "by clicking on the NAME_BUTTOM button, I consent to the processing of personal data", where the text "consent to the processing of personal data" is a link to the document itself. By checking the box next to this text, the user gives permission for data processing.

Link to instructions on how to do this here.

This is what this text looks like in the example (shown by the red arrow):

How to increase conversions on a trucking website using FormDesigner 17

After setting up the privacy policy, go to the Publish tab and copy all the code in Code to embed to the site. JavaScript (recommended):

How to increase conversions on a trucking website using FormDesigner 18

Paste the copied code to your site (page).

The Calculator is configured.

Contact form

Let's create a trial feedback form.

Log in to your merchant profile on the platform and click on the "Create Form" button:

How to increase conversions on a trucking website using FormDesigner 19

In the next step, select "Blank template" -> Create a new form.

Come up with a form name. Then you will be taken to the constructor, which will look like this:

How to increase conversions on a trucking website using FormDesigner 20

The feedback form usually consists of two fields: name and phone number. Instead of a phone number, you can use an email address.

So, let's continue creating the feedback form. Go to the Settings - Main parameters tab and enter the name of the calculator in the Form header field of the form. This name will be displayed on the site. Then click the Save button.

How to increase conversions on a trucking website using FormDesigner 21

Go to the second tab Fields. Here we will collect our form.

How to increase conversions on a trucking website using FormDesigner 22

So, in the Main fields such as Full name and Phone. Here's what should happen:

How to increase conversions on a trucking website using FormDesigner 23

Edit the Full name field by clicking Edit, as shown in the screenshot below:

How to increase conversions on a trucking website using FormDesigner 24

This window opens:

How to increase conversions on a trucking website using FormDesigner 25

Disable sliders in the Attributes field: Last name, Middle name. We also enable the slider Do not display the label in the form. Then go to the Validation parameters tab, as shown below.

How to increase conversions on a trucking website using FormDesigner 26

Enable the slider Required field. Click the Save button.

Now edit the Phone field. Click on the pencil and get to the following window:

How to increase conversions on a trucking website using FormDesigner 27

Enable the slider Do not display the label in the form, and select the following item from the Phone number input mode - Entering a phone number with a specified mask. Next, go to the Additional parameters tab and in the Tooltip inside the field (placeholder), write: Your phone.

How to increase conversions on a trucking website using FormDesigner 28

Click Save.

Adjust the design of the form in the uniform style of the entire site. This can be done in the Design Theme section:

How to increase conversions on a trucking website using FormDesigner 29

Setting up "Action on successful filling out of the Form"

Go to the tab Settings - Main Parameters. We are interesting - Action on successful filling out of the Form:

How to increase conversions on a trucking website using FormDesigner 30

After the user has filled out the form, they can display a special text, which is recommended to include the following information:

  1. Remind that the client can find reviews about the company on the Internet by entering the query: "company name Reviews";
  2. Specify the time after which the manager will contact them;
  3. Link to the reviews page;
  4. Links to social networks;
  5. Link to the gallery page of completed transportations;
  6. Company contacts (phone numbers, email address);
  7. Thank you to the client for the request left.

From the drop-down list, you can choose where the text will be displayed after filling out the form:

How to increase conversions on a trucking website using FormDesigner 31

The most popular places to display text are: to display text below a form or to display text on a separate page.

You can direct the user to a specially sharpened page (thank you page), where it is possible to provide the necessary information, links, and show a gallery. Make this page consistent with the entire site. It is recommended to place the feedback form closer to the beginning of the page.

How to configure the button text to submit a form

Go to the Settings - Appearance tab:

How to increase conversions on a trucking website using FormDesigner 32

In the Text of Form sending button, enter your call to action. In the case of our form, it can be as follows: Send. Click the Save button.

Where and how to set up an E-mail notifications for the administrator

Go to the Settings - E-mail notifications tab:

How to increase conversions on a trucking website using FormDesigner 33

In the E-mail of Admin to which letter will arrive, enter the E-mail address to which the data from the calculator will be sent after they are sent by the user. Set the slider Enable notification for Admin to enabled. You can enter several E-mail addresses to which notifications will be sent, to do this, click the plus sign Add e-mail.

Click the Save button.

How to add a privacy policy

It is important to add a text to the calculator for consent to the processing of personal data, for example, "by clicking on the NAME_BUTTOM butto, I consent to the processing of personal data", where the text "consent to the processing of personal data" is a link to the document itself. By checking the box next to this text, the user gives permission for data processing.

Link to instructions on how to do this here.

This is what this text looks like in the example (shown by the red arrow):

How to increase conversions on a trucking website using FormDesigner 34

After setting up the privacy policy, go to the Publish tab and copy all the code in Code to embed to the site. JavaScript (recommended):

How to increase conversions on a trucking website using FormDesigner 35

Paste the copied code to your site (page).

Done!

Let's briefly sum up:

  1. The tools discussed in this article increase conversion on the site.
  2. The use of the calculator and the feedback form have a positive effect on behavioral factors.

Author of the article: www.avtodostavka.com.ua

Comments
Ready-made templates of web forms
Platinum

Oceans of the Earth

The test allows you to learn the level of knowledge about the oceans of the Earth Details
Gold

Choose a stretch ceiling for your interior

Take the survey and get the perfect solution for your ceiling, as well as a bonus for passing Details
Platinum

Form of agricultural land lease

This template of the form of the land lease agreement Details
Platinum

Order a kitchen with a unique design

Order a kitchen with a unique design. The template in the form of a quiz helps to find out the user's wishes, make an order and get a gift in the form of a discount Details

Order turnkey form development

No time to figure out all the settings yourself? No problem!
Order web form development from us